Convert CPU profiles exported from Chrome to callgrind format.
This is only useful if you have KCacheGrind or QCacheGrind installed.
To install KCacheGrind on Linux:
sudo apt-get install kcachegrind To install QCacheGrind on OS X:
brew install qcachegrind Once you have that, grab the npm package:
npm install -g chrome2calltree Collect a Chrome CPU profile either by using console.profile() or by clicking buttons in the Developer Tools. Save the profile somewhere to disk.
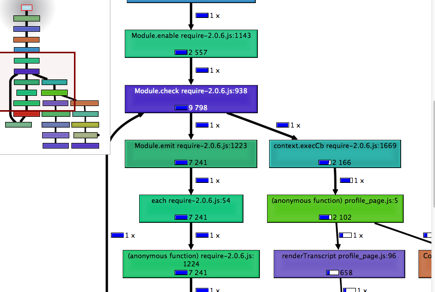
Assuming you have KCacheGrind or QCacheGrind installed, you can then load your CPU profile using chrome2calltree. Note that it might open in the background, so you might have to manually switch applications.
chrome2calltree -k -i ~/Downloads/CPU-20131213T155541.cpuprofile If you want to save the converted callgrind output for later, you can do that using the -o flag.
chrome2calltree -i ~/Downloads/CPU-20131213T155541.cpuprofile -o foobar.profile usage: chrome2calltree [-h] [-v] [-o OUTFILE] [-i INFILE] [-k] Convert CPU profiles exported from Chrome to callgrind format Optional arguments: -h, --help Show this help message and exit. -v, --version Show program's version number and exit. -o OUTFILE, --outfile OUTFILE Save calltree stats to OUTFILE. If omitted, writes to standard out. -i INFILE, --infile INFILE Read chrome CPU profile from INFILE. If omitted, reads from standard in. -k, --kcachegrind Run the kcachegrind tool on the converted data. Unless combined with the -o flag, will write output to a temporary file and remove it after kcachegrind exits. 

